adobe pdf怎么添加页面(pdf中添加pdf)

Pdf shaper professional是一款功能齐全的Pdf编辑和处理软件。该软件内置了多种PDF处理功能,不仅可以转换PDF格式,还可以对PDF进行页面提取、合并和拆分。

在日常生活中,我们经常需要在PDF文件中再添加一页。很多朋友会在PDF文件中插入文字,很麻烦。我们可以使用这个软件直接在文档中添加其他页面。

然后边肖会给大家详细介绍一下pdf shaper professional给PDF添加页面的具体操作方法,有需要的朋友可以看看。

adobe pdf怎么添加页面(pdf中添加pdf)

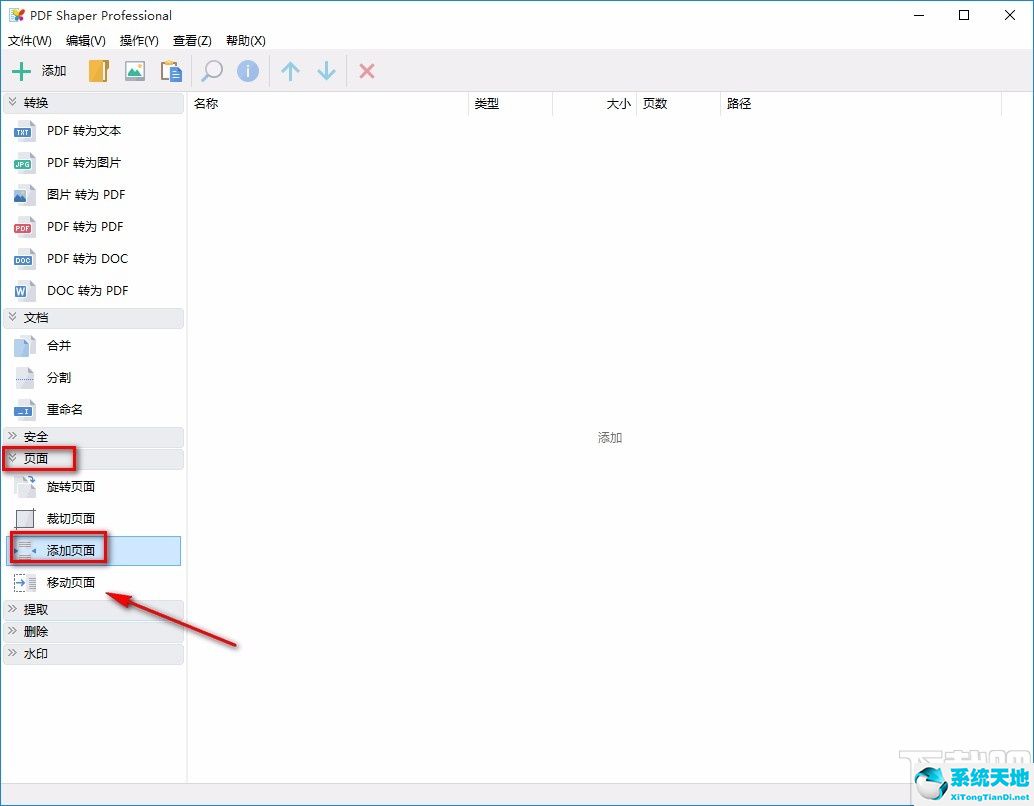
方法步骤1。首先,打开软件。我们在界面左侧找到“页面”选项并点击它,从它的下拉列表中选择“添加页面”选项。

adobe pdf怎么添加页面(pdf中添加pdf)

2.然后就可以进入文件添加页面,在这里我们可以选择PDF文件添加页面,然后点击页面右下角的“打开”按钮。

adobe pdf怎么添加页面(pdf中添加pdf)

3.然后一个添加页面窗口将出现在界面上。我们在窗口中找到“源文档路径”选项,并单击该选项右下角的三个点按钮。

adobe pdf怎么添加页面(pdf中添加pdf)

4.之后会再次进入文件添加页面。我们将选择另一个需要添加到PDF文档的文档,然后单击页面右下角的“打开”按钮。

adobe pdf怎么添加页面(pdf中添加pdf)

5.然后我们在窗口中找到一个下拉按钮,点击它,根据自己的需要在下拉框中选择页面添加的位置。

adobe pdf怎么添加页面(pdf中添加pdf)

6.如果您在上一步中选择了“在所选页面后插入页面”选项,则需要在其下方的文本框中输入特定的页码值。

adobe pdf怎么添加页面(pdf中添加pdf)

7.接下来,找到窗口右下角的“继续”按钮。点击该按钮,界面上将出现文件保存路径选择页面。

adobe pdf怎么添加页面(pdf中添加pdf)

8.在文件保存路径选择页面中,我们选择文件的保存位置,在界面底部的“文件名”文本框中输入名称,然后点击页面右下角的“保存”按钮。

adobe pdf怎么添加页面(pdf中添加pdf)

9.完成以上所有步骤后,界面上会出现一个处理完成提示窗口。我们可以直接点击窗口右下角的“确定”按钮来完成所有操作。

adobe pdf怎么添加页面(pdf中添加pdf)

以上是边肖编译的pdf shaper professional给PDF添加页面的具体操作方法。方法简单易懂,有需要的朋友可以看看。希望这篇教程对大家有帮助。

免责声明:本站所有文章内容,图片,视频等均是来源于用户投稿和互联网及文摘转载整编而成,不代表本站观点,不承担相关法律责任。其著作权各归其原作者或其出版社所有。如发现本站有涉嫌抄袭侵权/违法违规的内容,侵犯到您的权益,请在线联系站长,一经查实,本站将立刻删除。

本文来自网络,若有侵权,请联系删除,如若转载,请注明出处:https://www.freetrip88.com/baike/347142.html

      
上一篇 2023-12-28
相关推荐